Stripe是一家在线支付服务平台,为个人和各种规模的企业提供安全有效的在线支付系统,支持47个国家/地区的商家注册。Stripe接口友好,支持的卡种类多,收款成功率高,并支持在站内付款,不像PayPal需要跳转到单独的页面,这使其在独立站及跨境电商卖家中备受欢迎。本文将介绍Stripe支持的货币、提现方式、注册所需材料以及详细的注册步骤。
如果需要管理不同货币的资金,不妨尝试 Wise企业账户。通过Wise可以持有40多种货币,用于支付供应商和免费接收海外付款,而无需昂贵的货币转换费。Wise简单易用,能够帮助您节省宝贵的时间和金钱。
Stripe支持的国家和地区
目前,Stripe可以在47个国家和地区注册,包括香港、新加坡、日本,以及欧美大部分国家如美国、英国、加拿大、澳大利亚等。
Stripe支持的货币
Stripe支持超过135种货币的付款,包括美元、英镑、欧元、加元、澳元、新加坡元、日元、港币、人民币等。
如何从Stripe提现
从Stripe提现需要登录您的Stripe管理平台,并添加银行账户。您可以选择自动提现、手动提现和即时提现。首次提现到账一般需要7天,某些行业和地区的用户等待期可能更长。此外,众多平台可以集成Stripe的API进行付款提现,包括Shopify、Lyft、GitHub等。
使用Wise帮助您省钱
在Stripe管理平台添加银行账户后,您可以进行转账提现。香港银行账户信息需要包含结算代码(3位数)、分行代码(3位数)以及账号(6-9位数)。提现港币到香港银行账户需要7个自然日,最低提现额为10港币。如果有美元账户,您可以将其添加到Stripe管理平台,用美元结算和提现,从而避免支付2%的货币兑换费,但提现仍需支付1%的手续费。
此外,Stripe还支持Wise和N26等虚拟银行账户。如果您有Wise美金账户,可以将其设为Stripe提现/收款的默认美金账户,以节省Stripe的收款和提现费用。
Stripe香港账号注册所需材料
Stripe账户的收费和交易费
Stripe Payments的集成支付平台,支持多种常见付款方式。按每笔成功的付款收取,没有额外的隐藏费用。
跨境电商适合注册的Stripe账号
目前可注册Stripe的国家不包括中国大陆,因此国内经营国际贸易的个人和跨境电商最适合的办法就是注册Stripe香港账户。
注册Stripe香港账号的步骤
-
打开 Stripe官网的注册页面,填写邮箱、名字、国家/地区(选香港)、密码,点击创建账户。

-
激活邮箱,然后填写业务资料(也可以先跳过,进入Stripe管理平台,之后点击“激活支付”来填写业务资料)。

-
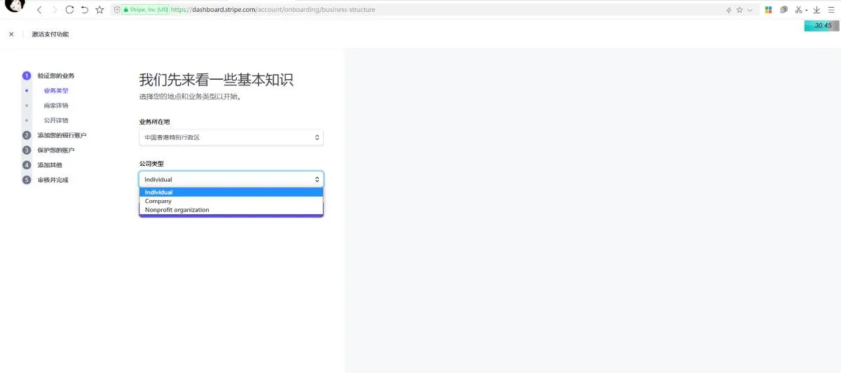
选择公司类型:个人、公司或非营利性机构。

-
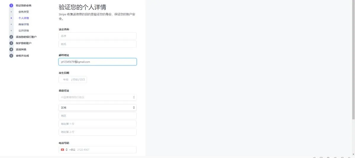
填写个人信息,包括姓名、生日、香港地址、香港身份证和手机号码(可以切换到中国+86,填国内手机号)。

-
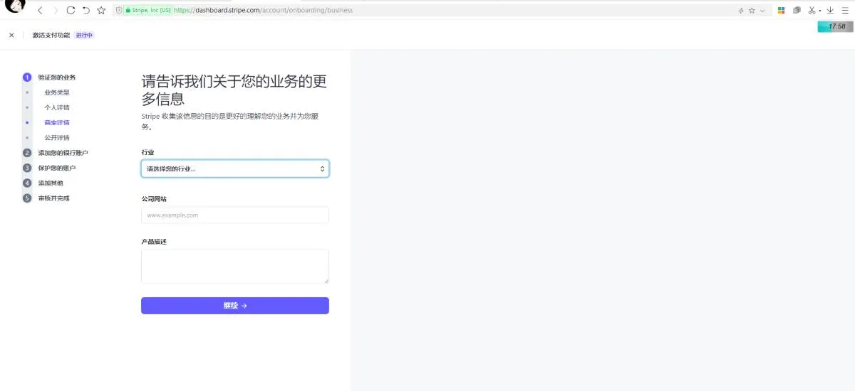
填写贵公司所属行业、公司网址和产品描述。

-
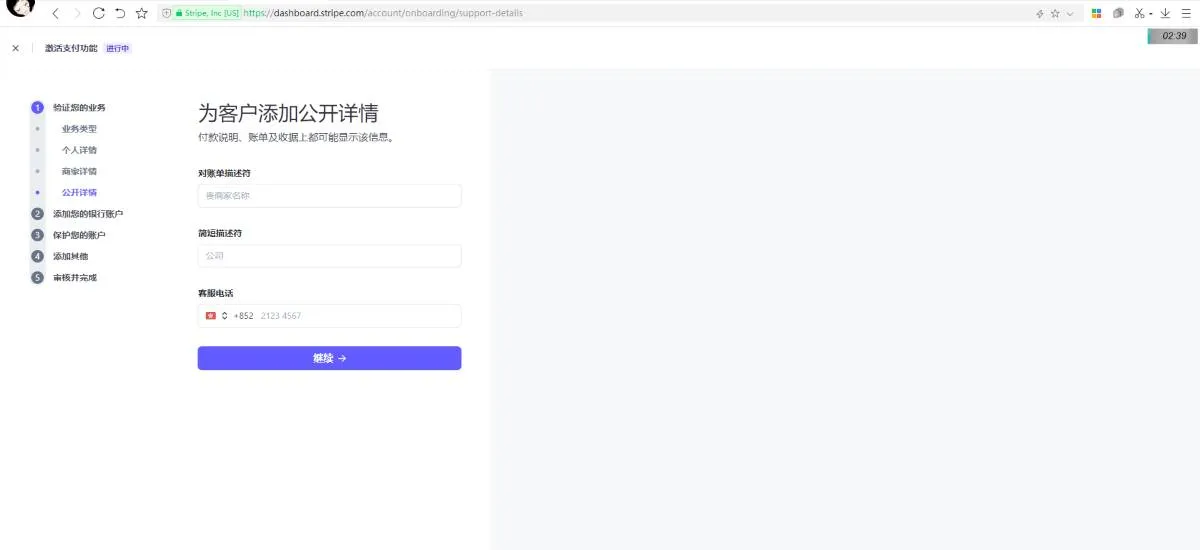
填写公司名称和电话。公司名称会显示在客户的账单上,请务必填写准确的名字和格式。

-
添加银行账户信息。

-
进行两步验证,以保障账户安全。可以选择使用验证器、安全密钥和短信验证码。接着可以跳过税务计算步骤。

-
浏览确认所填信息,然后提交申请。审核完成后就可以开通美元账户或绑定到Shopify平台后台。
Stripe账号被封的常见原因及避免方法
被Stripe封号的原因通常是被判定为“高风险商家”。以下是一些常见原因:
- 公司分类或经营业务在Stripe的限制公司列表中。
- 撤单率超标,或有多起欺诈交易,如信用卡被盗刷或克隆。
- 交易失败,包括信用卡信息错误、过期等。
- 过多的拒付款,比如买家支付时信用卡信息输错,导致付款失败。
使用Wise美金账户提取Stripe美金收入
如果您有Wise多币种账户,可以在您的 Stripe账号关联Wise,添加包括美元、英镑、欧元在内的多个账户进行结算和提现,这样Stripe就不会收取货币转换费。然后就可以用Wise以最优惠的市场中间汇率汇款给全球的供应商,或者用Wise借记卡在世界各地消费。
请参阅 使用条款 以及您所在地区的 产品可用情况,以了解最新信息。