背景
GoDaddy 的域名续费费用为 159 元/年,而 Cloudflare 的续费仅需 80 元人民币,价格相对便宜。正好有一个域名到了续费的时间,因此决定先将其转移到 Cloudflare,再进行续费。
步骤
- 登录 Cloudflare
-
访问 Cloudflare 控制面板,选择添加域名,将域名添加至 Cloudflare。

-
自动读取 DNS 配置
-
添加后,Cloudflare 会自动读取现有的 DNS 配置并添加,继续操作即可。

-
更换名称服务器
- DNS 配置完成后,Cloudflare 会提示你去 GoDaddy 更换名称服务器。记录下提示的域名服务器,然后开始转移域名服务器。

二、转移域名服务器
-
登录 GoDaddy,选择要转移的域名,设置域名服务器,填入 Cloudflare 提示的域名服务器。

-
保存后前往 Cloudflare,查看域名状态,如果为活动状态则代表转移成功,接下来开始转移域名。

三、转移域名
- 登录 GoDaddy
-
点击需要转移的域名。

-
选择转移到另一个注册商

-
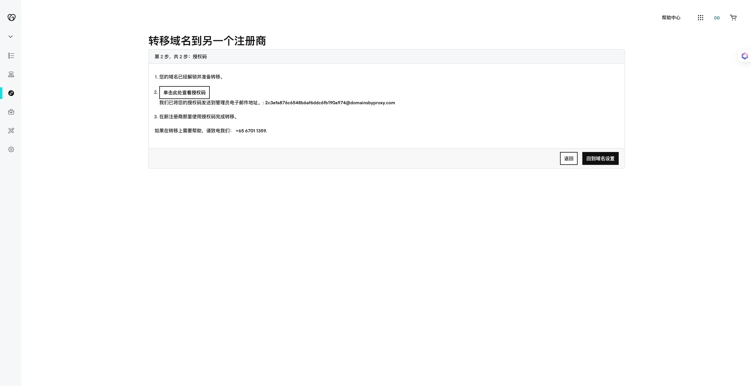
记录转移授权码
-
继续操作后,会弹出转移授权码,记录下该授权码,稍后在 Cloudflare 中使用。

-
在 Cloudflare 中转移域名
-
登录 Cloudflare,点击转移域名,继续操作。域名转移通常需要再续费一年,Cloudflare 的续费为 80 元,而 GoDaddy 为 159 元,因此在 Cloudflare 续费更为划算。

-
输入授权码
-
将 GoDaddy 提供的授权码复制到相应位置,然后点击确认。

-
提供扣款卡信息
-
需要提供扣款卡信息,务必使用国外的卡,国内卡无法扣款。我使用的是虚拟卡,相关信息可在文末找到,有需要的可以使用,开通后将虚拟卡信息填入相应栏目。

-
确认域名转出
-
登录 GoDaddy 确认域名转出。

-
完成转移
- 当收到确认邮件后,域名转移已顺利完成。
